Threats and Connections uncovered related to Pakistani APTs Escalate Attacks on Indian Gov.
Threats and Connections uncovered related to Pakistani APTs Escalate Attacks on Indian Gov.
Things are Escalating from the Pakistan Side, After the Pahalgam attack, they are intruding into the databases of the Indian Gov. Know, How?
Cyberattacks by APTs with linkages to Pakistan against Indian government organizations have accelerated recently. During telemetry analysis and field hunting, the Seqrite Labs APT team has found several similar campaigns.
Over the past few weeks, SideCopy, one such threat organization, has used its popular AllaKore RAT in three different campaigns, deploying two of these RATs simultaneously in each campaign.
Crimson RAT was continuously employed by its parent APT group, Transparent Tribe (APT36), during the same events, but either in an encoded or packed form. We were able to correlate these APTs based on their C2 infrastructure, demonstrating their sub-divisional relationship once more.
This blog provides an overview of these campaigns and explains how examining their prior attacks establishes a connection. One of the most targeted nations in the cyber threat scene is India, where new spear-phishing tactics like Operation RusticWeb and FlightNight have surfaced in addition to Pakistan-affiliated APT organizations like SideCopy and APT36 (Transparent Tribe).
Simultaneously, we have seen a rise in underground forums where initial access brokers are selling access to Indian entities (both government and corporate), high-profile ransomware attacks, and over 2900 disruptive attacks, including DDoS, website defacement, and database leaks, by more than 85 Telegram hacktivist groups in the first quarter of 2024.
Threat Actor Whereabouts
Since at least 2019, the Pakistan-affiliated Advanced Persistent Threat organization SideCopy has been attacking South Asian nations, mainly Indian government and defense organizations. Among its many tools are the Ares RAT, Action RAT, Margulas RAT, AllaKore RAT, and Reverse RAT.
The same persistent targeting is used by its parent threat group, Transparent Tribe (APT36), which updates its Linux malware arsenal frequently and has code similarities. Since it began operating in 2013, it has consistently employed payloads including Oblique RAT, Capra RAT, Eliza RAT, and Crimson RAT in its campaigns.
SideCopy
The same infection chain has so far been seen in three attack campaigns that use compromised domains to host payloads. Two customized versions of an open-source remote agent named AllaKore are deployed as the final payload rather than side-loading the Action RAT (DUser.dll) payload, as was previously observed.

Infection Steps
- An archive file with a shortcut (LNK) in a double-extension format is the first step in spear-phishing.
- When the LNK is opened, a remote HTA file hosted on a compromised domain is executed by the MSHTA process. Two base64-encoded embedded files—a DLL and a decoy—are present in the stage-1 HTA.
- The decoy file is dropped and opened by the DLL, which is triggered to run in-memory. As was previously observed, the DLL generates several text files containing the name “Mahesh Chand” along with other arbitrary text.
- To start its second stage, the DLL will thereafter download two HTA files from the same hacked domain.
- This time, there are two DLLs and an EXE encoded in each HTA.
- When one of the DLLs is run in-memory, the other two files are decoded and then dropped into the public directory. The Run registry key is used to set persistence on the final payload in advance. As an illustration:
REG ADD “HKCU\SOFTWARE\Microsoft\Windows\CurrentVersion\Run” /V “issas” /t REG_SZ /F /D “C:\Users\Public\issas\issas.exe”

Finally, both of the AllaKore RAT final payloads are run and connected to the same IP address, but with distinct port numbers for C2 communication. The final DLL is an authentic, old file that isn’t side-loaded.
Our prior blogs and whitepapers provide a detailed examination of each step. It has distinct sockets for the desktop, files, and keyboard in addition to timeout, reconnection, and clipboard timers. AllaKore’s capabilities include:
- Gathering system information
- Enumerating files and folders
- Upload and execute files
- Keylogging
- Steal clipboard data
Campaign-wise, the Delphi-based AllaKore RATs have the following information:
| Campaign | Internal Name | Compiler Timestamp |
| 1. | msmediaGPview msmediarenderapp | 06-Mar-2024 |
| 2. | msvideolib msrenderapp | 18-Mar-2024 |
| 3. | msvideolib msrenderapp | 01-Apr-2024 |
To determine that the connection is active, the RAT first sends and receives ping-pong commands while listening to the C2 for orders. The network traffic below demonstrates how the two RAT payloads operate in tandem, enhancing one another.
Additionally, they differ in size: Double Action RAT is 3.2 MB, while the other nearly doubles to 7 MB. For every instance, a connection ID is generated using the system data.


List of encrypted strings used in smaller payloads for C2 communication:
| S.No. | Encrypted | Decrypted |
| 1. | 7oYGAVUv7QVqOT0iUNI | SocketMain |
| 2. | 7oYBFJGQ | OK |
| 3. | 7o4AfMyIMmN | Info |
| 4. | 7ooG0ewSx5K | PING |
| 5. | 7ooGyOueQVE | PONG |
| 6. | 7oYCkQ4hb550 | Close |
| 7. | 7oIBPsa66QyecyD | NOSenha |
| 8. | 7oIDcXX6y8njAD | Folder |
| 9. | 7oIDaDhgXCBA | Files |
| 10. | 7ooD/IcBeHXEooEVVuH4BB | DownloadFile |
| 11. | 7o4H11u36Kir3n4M4NM | UploadFile |
| 12. | Sx+WZ+QNgX+TgltTwOyU4D | Unknown (Windows) |
| 13. | QxI/Ngbex4qIoVZBMB | Windows Vista |
| 14. | QxI/Ngbex46Q | Windows 7 |
| 15. | QxI/Ngbex4aRKA | Windows 10 |
| 16. | QxI/Ngbex4KTxLImkWK | Windows 8.1/10 |
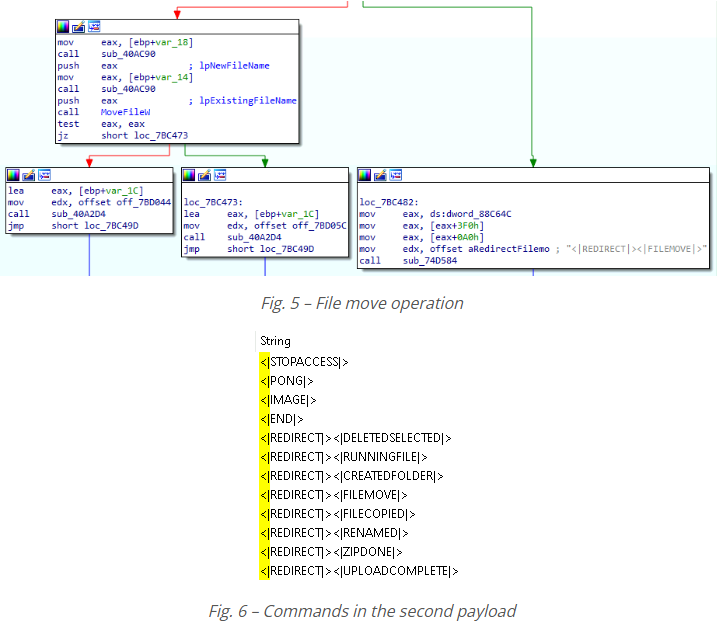
The AllaKore agent has been integrated with several file actions, such as create, delete, execute, copy, move, rename, zip, and upload. The larger payload contained these orders.

The DLL files that are discarded are genuine files that might be used maliciously in the future and are not sideloaded by the AllaKore RAT. Only a small number of these libraries have a legitimate signature, despite being connected to Microsoft Windows.
| S.No. | Dropped DLL Name | PDB | Description | Compilation Timestamp |
| 1. | msdr.dll | Windows.Management.Workplace.WorkplaceSettings.pdb | Windows Runtime WorkplaceSettings DLL | 2071-08-19 |
| 2. | braveservice.dll | dbghelp.pdb | Windows Image Helper | 2052-02-25 |
| 3. | salso.dll | D3d12core.pdb | Direct3D 12 Core Runtime | 1981-03-18 |
| 4. | salso.dll | OrtcEngine.pdb | Microsoft Skype ORTC Engine | 2020-01-07 |
| 5. | salso.dll | msvcp120d.amd64.pdb | Microsoft® C Runtime Library | 2013-10-05 |
| 6. | FI_Ejec13234.dll | IsAppRun.pdb | TODO:<> | 2013-10-15 |
Decoys
One of the two decoy files that have been seen was utilized in earlier attacks in February and March of 2023. The document’s date, “21 December 2022,” has been deleted, and the bait’s name, “Grant_of_Risk_and_HardShip_Allowances_Mar_24.pdf,” has been modified to reflect March 2024.
As the name implies, it is a 2022 advisory on allowance payments to Indian Ministry of Defense Army officers. Two of the three campaigns make use of this.

The second deception refers to payment in arrears form and is associated with the same allowance type. This is another ancient document that was utilized in the past; it was created on January 19, 2023.

Attribution and Infrastructure
As demonstrated by the passive DNS replication since last year, the compromised domains resolve to the identical IP addresses that were utilized in earlier campaigns.
| S.No. | IP | Compromised Domain | Campaign |
| 1. | 151.106.97[.]183 | inniaromas[.]com
ivinfotech[.]com |
November 2023 |
| revivelife.in | March 2024 | ||
| vparking[.]online | April 2024 | ||
| 2. | 162.241.85[.]104 | ssynergy[.]in | April 2023 |
| elfinindia[.]com | May 2023 | ||
| occoman[.]com | August 2023 | ||
| sunfireglobal[.]in | October 2023 | ||
| masterrealtors[.]in | November 2023 | ||
| smokeworld[.]in | March 2024 |
AllaKore RAT’s C2 servers, which SideCopy frequently uses, are registered in Germany under AS51167- Contabo GmbH. These campaigns are ascribed to SideCopy, which has a high degree of confidence and employs comparable infrastructure to spread the infection, based on the attack chain and armament employed.
| 164.68.102[.]44 | vmi1701584.contaboserver.net |
| 213.136.94[.]11 | vmi1761221.contaboserver.net |
The telemetry hits for each of the three SideCopy campaigns associated with AllaKore RAT are shown in the following chart. While the third campaign is shown in the second week of April, the first two campaigns show a surge twice in March.

Open Tribe
The VirusTotal platform frequently displays a large number of Crimson RAT samples, with a detection rate of 40–50. We have discovered new samples in our threat hunting, although we haven’t detected many.

The Crimson RAT samples are not integrated directly within the maldocs as they typically are, according to our analysis of the infection chain to look for any modifications. This time, there were three items in the XLAM form of the maldoc: the base64-encoded blobs and the decoy.

Additional functions for reading a file, decoding base64, and converting binary to a string are visible after extracting the VBA macro. The two base64 blobs that are embedded inside the maldoc are read and decoded by the macro. This opens the decoy file and includes archived Crimson RAT executed samples.

Crimson RAT
The same functionality is present in the final RAT payloads, which use 22 instructions for C2 connection. We observe a low rate for both of these samples, whereas the detection rate for this Crimson RAT is normally high.
The PDB for these .NET examples is “C:\New folder\mulhiar tarsnib\mulhiar tarsnib\obj\Debug\mulhiar tarsnib.pdb,” and their compilation timestamp is 2024-03-17.

When the C2 commands and the process flow were examined together, no significant changes were found. 204.44.124[.]134 is the C2’s IP address, and it attempts to establish a connection using five distinct ports: 9149, 15597, 18518, 26791, and 28329.
The C2 instructions for a few recent samples (compile-timestamp-wise) of Crimson RAT, which employ comparable 22–24 commands, are listed below. Except for the final two, none of these are packed, and they are all in the same size range (10–20 MB).

Similarity with prior samples is consistently greater than 75%, as demonstrated by BinDiff. Only by adding numbers or dividing the command into two did the RAT detect changes in the order of the command it interpreted.

Additionally, two new samples called “ShareX” and “Analytics Based Card” were discovered after being obfuscated using Eziriz’s .NET Reactor. In the past, APT36 has employed a variety of packers and obfuscators, including ConfuserEx, Crypto Obfusator, and Eazfuscator.
In contrast to the previous iteration, the obfuscated ones have 40 commands, while the conventional ones have 22–24 commands as usual. In this instance, the C2, juichangchi[.]online, is attempting to establish a connection with four ports: 909, 67, 65, and 121.
Although some of these C2 instructions are not yet functioning, they resemble the ones that Proofpoint initially disclosed. Our earlier APT36 whitepaper contains a list of all 22 commands and their functions.

Decoys
India’s Directorate General of Mines Safety, or DGMS, is contained in the malicious document titled “Imp message from dgms.” The counterfeit document’s numerous references to military or defense-related land and urban policy demonstrate its deliberate targeting of the Indian government. Despite being empty, the “All details” maldoc contains the heading “Posting list.”

Crimson Keylogger
Recently, a malicious .NET file with the compilation timestamp 2023-06-14 was discovered. It has a PDB naming scheme similar to Crimson RAT. After analysis, a keylogger payload was created that records every keystroke.
- PDB: e:\vdhrh madtvin\vdhrh madtvin\obj\Debug\vdhrh madtvin.pdb
It gathers the name of the active process in the foreground, in addition to recording every keystroke and saving it to a file. Clipboard data is also copied to the storage file, and toggle keys are recorded independently and according to key combinations.

Correlation
Based on the domain that Transparent Tribe uses as C2, we pivot to observe passive DNS replications of the domain using Virus Total and Validin, which is comparable to the code overlaps previously observed between SideCopy and APT36 in Linux-based payloads.
The timeline below shows when the C2 for the two packed samples mentioned above went live. They resolved to distinct IPs, 176.107.182[.]55 and 162.245.191[.]214.

Two more IP addresses, 155.94.209[.]4 and 162.255.119[.]207, are also obtained in this way. While the latter is not linked to new malware, the former is connected with a payload that has only 7/73 detections on Virus Total.
With a build timestamp of 2039-02-24, the malware appears to be another .NET Reactor-packed payload; however, it is smaller (6.55 MB) than the Crimson RAT payloads.

The sample’s default name, “Kuchbhi.pdb,” is an Indian term that might signify anything. Following deobfuscation, C2 commands resemble the Delphi-based AllaKore RAT used by SideCopy mentioned above. This time, though, it’s in a .NET form and has the five commands listed below:
| C2 Command | Function |
| LIST_DRIVES | Obtain and transmit a list of the machine’s drives. |
| LIST_FILES | List all of the files and folders in the specified path. |
| UPLOAD_FILE | Download and run the file. |
| PING | Sending PONG for live status while listening to C2 |
| getinfo | Provide your OS details, machine name, and username. |
There are two methods to set persistence: using the starting directory or the registry key. SideCopy’s Linux-based Ares RAT stager payload and Transparent Tribe’s Linux-based Python malware, Poseidon, and other desktop tools were determined to have similar code usability. Similar code overlaps and potential C2 infrastructure sharing between the two groups are evident here. Since its discovery in 2019, SideCopy has been linked to the Action RAT payload and the open-source AllaKore RAT. Likewise, Crimson RAT is associated with being an internal APT36 toolkit.
Infrastructure and Attribution
The identical target names that were previously utilized by APT36 were found to be operating Windows Server 2012 and 2022 versions on the C2.
| S.No. | IP | ASN | Organization | Country | Name |
| 1. | 204.44.124[.]134 | AS8100 | QuadraNet Inc | United States | WIN-P9NRMH5G6M8 |
| 2. | 162.245.191[.]214 | AS8100 | QuadraNet Inc | United States | WIN-P9NRMH5G6M8 |
| 3. | 155.94.209[.]4 | AS207083 | Quadranet Inc | Netherlands | WIN-P9NRMH5G6M8 |
| 4. | 176.107.182[.]55 | AS47987 | Zemlyaniy Dmitro Leonidovich | Ukraine | WIN-9YM6J4IRPC |
These operations are confidently linked to both APT36 and SideCopy groups based on this correlation and prior attack chains, demonstrating yet another close relationship between them.
Conclusion
APT organizations with ties to Pakistan have persisted in targeting the Indian government and defense institutions, and new activities have surfaced posing comparable risks. In contrast to its parent group, Transparent Tribe (APT36), which consistently uses Crimson RAT, T, and makes modifications to avoid detection, SideCopy has used its well-known AllaKore RAT in several missions.
India will undoubtedly continue to be targeted as the threat landscape changes as a result of numerous geopolitical events, including the Israel-Iran war. It is advised that people adopt the appropriate safety measures and remain safe in the face of rising cybercrime as India prepares for its next election.
Seqrite Protection
- 48519
- 48674.GC
- 48761.GC
- S30112905
- SideCopy
- 48760.GC
- Crimson
IOCs
SideCopy
HTA
| 6cdc79655e9866e31f6c901d0a05401d | jfhdsjfh34frjkfs23432.hta |
| dbf196ccb2fe4b6fb01f93a603056e55 | flutter.hta |
| 37b10e4ac08534ec36a59be0009a63b4 | plugins.hta |
| d907284734ea5bf3bd277e118b6c51f0 | bjihfsdfhdjsh234234.hta |
| 2a47ea398397730681f121f13efd796f | plugins.hta |
| 6ab0466858eb6d71d830e7b2e86dab03 | flutter.hta |
| ecc65e6074464706bb2463cb74f576f7 | 4358437iufgdshvjy5843765.hta |
| da529e7b6056a055e3bbbace20740ee9 | min-js.hta |
| cadafc6a91fc4bba33230baed9a8a338 | nodejsmin.hta |
Embedded DLL
| 1e5285ee087c0d73c76fd5b0b7bc787c | hta.dll |
| f74c59fd5b835bf7630fbf885d6a21aa | hta.dll |
| 3cc6602a1f8a65b5c5e855df711edeb0 | hta.dll |
| 990bfd8bf27be13cca9fa1fa07a28350 | SummitOfBion.dll |
| 29fa44d559b4661218669aa958851a59 | SummitOfBion.dll |
| 26bde2d6a60bfc6ae472c0e9c8d976e2 | SummitOfBion.dll |
| eceb986d166526499f8f37fd3efd44db | SummitOfBion.dll |
| 2a680cf1e54f1a1f585496e14d34c7e9 | SummitOfBion.dll |
AllaKore RAT
| 76ca50a71e014aa2d089fed1251bf6cd | issas.exe |
| 71b285c8903bb38d16d97c1042cbeb92 | quick.exe |
| 9684bf8955b348540446df6b78813cdb | cove.exe |
| 48e1e695258a23742cd27586e262c55a | salso.exe |
| 4ba7ca56d1a6082f0303f2041b0c1a45 | cove.exe |
| 6cda3b5940a2a97c5e71efcd1dd1d2ca | FI_Ejec1.exe |
Decoys
| 30796f8fb6a8ddc4432414be84b8a489
8740d186877598297e714fdf3ab507e9 |
Grant_of_Risk_and_HardShip_Allowances_Mar_24.pdf |
DLL
| abeaa649bd3d8b9e04a3678b86d13b6b | msdr.dll |
| b3a5e819e3cf9834a6b33c606fc50289 | braveservice.dll |
| 312923e0baf9796a846e5aad0a4d0fb6 | salso.dll |
| 1d7fc8a9241de652e481776e99aa3d46 | salso.dll |
| 760ff1f0496e78d37c77b2dc38bcbbe4 | salso.dll |
| fa5a94f04e684d30ebdc4bf829d9c604 | FI_Ejec13234.dll |
Compromised Domains
| revivelife[.]in | 151.106.97[.]183 |
| smokeworld[.]in | 162.241.85[.]104 |
| vparking[.]online | 151.106.97[.]183 |
C2 and Ports
| 164.68.102[.]44 | 6663, 9828 |
| 213.136.94[.]11 | 6663, 7880 |
URLs
| hxxps://revivelife[.]in/assets/js/other/new/ |
| hxxps://revivelife[.]in/assets/js/other/new/jfhdsjfh34frjkfs23432.hta |
| hxxps://revivelife[.]in/assets/js/other/grant/ |
| hxxps://revivelife[.]in/assets/js/other/grant/32476sdfsdafgsdcsd3476328.hta |
| hxxps://revivelife[.]in/assets/js/support/i/index.php |
| hxxps://revivelife[.]in/assets/js/support/c/index.php |
| hxxps://smokeworld[.]in/wp-content/plugins/header-footer-show/01/ |
| hxxps://smokeworld[.]in/wp-content/plugins/header-footer-show/01/bjihfsdfhdjsh234234.hta |
| hxxps://smokeworld[.]in/wp-content/plugins/header-footer-other/intro/index.php |
| hxxps://smokeworld[.]in/wp-content/plugins/header-footer-other/content/index.php |
| hxxps://vparking[.]online/BetaVersion/MyDesk/assets/fonts/account/show/index.php |
| hxxps://vparking[.]online/BetaVersion/MyDesk/assets/fonts/account/show/4358437iufgdshvjy5843765.hta |
| hxxps://vparking[.]online/BetaVersion/MyDesk/plugins/quill/support/intro/ |
| hxxps://vparking[.]online/BetaVersion/MyDesk/plugins/quill/support/content/index.php |
Host
| C:\ProgramData\HP\flutter.hta |
| C:\ProgramData\HP\plugins.hta |
| C:\ProgramData\HP\min-js.hta |
| C:\ProgramData\HP\nodejsmin.hta.hta |
| C:\Users\Public\quick\quick.exe |
| C:\Users\Public\quick\msdr.dll |
| C:\Users\Public\quick\quick.bat |
| C:\Users\Public\issas\issas.exe |
| C:\Users\Public\issas\braveservice.dll |
| C:\Users\Public\issas\issas.bat |
| C:\Users\Public\cove\cove.exe |
| C:\Users\Public\cove\salso.dll |
| C:\Users\Public\cove\cove.bat |
| C:\Users\Public\salso\salso.exe |
| C:\Users\Public\salso\salso.dll |
| C:\Users\Public\salso\salso.bat |
| C:\Users\Public\FI_Ejec1\FI_Ejec1.exe |
| C:\Users\Public\FI_Ejec1\FI_Ejec1324.dll |
| C:\Users\Public\FI_Ejec1\FI_Ejec1.bat |
APT36
Maldoc
| f436aa95838a92b560f4cd1e1c321fe7 | All details.xlam |
| afb24ec01881b91c220fec8bb2f53291 | Imp message from dgms.xlam |
Base64-zipped Crimson RAT
| 7bb8f92770816f488f3a8f6fe25e71a7 | oleObject1.bin |
| 303b75553c5df52af087b5b084d50f98 | oleObject2.bin |
Crimson RAT
| 898df40a8f2a6702c0be059f513fab9d | mulhiar tarsnib.exe |
| e3cf6985446cdeb2c523d2bc5f3b4a32 | mulhiar tarsnib.exe |
| bb5b569b38affb12dfe2ea6d5925e501 | ShareX.exe |
| 7cdc81a0f5c5b2d341de040a92fdd23a | Analytics Based Card.exe |
| 81b436873f678569c46918862576c3e0 | vdhrh madtvin.exe (keylogger) |
AllaKore RAT (.NET)
| e291fffbcb4b873b76566d5345094567 | Mailbird.exe |
Decoys
| 9d337c728c92bdb227055e4757952338 | All details.xlam.xlsx |
| d7b909f611e8f9f454786f9c257f26eb | Imp message from dgms.xlam.xlsx |
C2 and Ports
| 204.44.124[.]134 | 9149, 15597, 18518, 26791, 28329 |
| juichangchi[.]online
176.107.182[.]55 162.245.191[.]214 |
909, 67, 65, 121 |
| 155.94.209[.]4 | 8888, 9009, 33678 |
Host
- C:\Users\<name>\Documents\mulhiar tarsnib.scr
- C:\Users\<name>\AppData\Meta-<number>\
- C:\Users\<name>\AppData\mulhiar tarsnib.scr\mulhiar tarsnib.png
MITRE ATT&CK
| S.No. | Tactic | Technique ID | Name |
| 1. | Resource Development | T1583.001 | Acquire Infrastructure: Domains |
| T1584.001 | Compromise Infrastructure: Domains | ||
| T1587.001 | Develop Capabilities: Malware | ||
| T1588.001 | Obtain Capabilities: Malware | ||
| T1588.002 | Obtain Capabilities: Tool | ||
| T1608.001 | Stage Capabilities: Upload Malware | ||
| T1608.005 | Stage Capabilities: Link Target | ||
| 2. | Initial Access | T1566.001 | Phishing: Spear phishing Attachment |
| T1566.002 | Phishing: Spear phishing Link | ||
| 3. | Execution | T1106 | Native API |
| T1129 | Shared Modules | ||
| T1059 | Command and Scripting Interpreter | ||
| T1047 | Windows Management Instrumentation | ||
| T1204.001 | User Execution: Malicious Link | ||
| T1204.002 | User Execution: Malicious File | ||
| 4. | Persistence | T1547.001 | Registry Run Keys / Startup Folder |
| 5. | Defense Evasion | T1027.010 | Command Obfuscation |
| T1036.005 | Masquerading: Match Legitimate Name or Location | ||
| T1036.007 | Masquerading: Double File Extension | ||
| T1140 | Deobfuscate/Decode Files or Information | ||
| T1218.005 | System Binary Proxy Execution: Mshta | ||
| T1574.002 | Hijack Execution Flow: DLL Side-Loading | ||
| T1027.009 | Obfuscated Files or Information: Embedded Payloads | ||
| T1027.010 | Obfuscated Files or Information: Command Obfuscation | ||
| 6. | Discovery | T1012 | Query Registry |
| T1033 | System Owner/User Discovery | ||
| T1057 | Process Discovery | ||
| T1083 | File and Directory Discovery | ||
| T1518.001 | Software Discovery: Security Software Discovery | ||
| 7. | Collection | T1005 | Data from Local System |
| T1056.001 | Input Capture: Keylogging | ||
| T1074.001 | Data Staged: Local Data Staging | ||
| T1119 | Automated Collection | ||
| T1113 | Screen Capture | ||
| T1125 | Video Capture | ||
| 8. | Command and Control | T1105 | Ingress Tool Transfer |
| T1571 | Non-Standard Port | ||
| T1573 | Encrypted Channel | ||
| T1071.001 | Application Layer Protocol: Web Protocols | ||
| 9. | Exfiltration | T1041 | Exfiltration Over C2 Channel |
About The Author
Suraj Koli is a content specialist with expertise in Cybersecurity and B2B Domains. He has provided his skills for the News4Hackers Blog and Craw Security. Moreover, he has written content for various sectors of business, Law, Food and beverage, Entertainment, and many others. Koli established his center of the field in an amazing scenario. Simply said, he started his career selling products, where he enhanced his skills in understanding the product and the point of view of clients from the customer’s perspective, which simplified his journey in the long run. It makes him an interesting personality among other writers. Currently, he is a regular writer at Craw Security.
READ MORE HERE
The Website of the Army Nursing College was Hacked After the Pahalgam Terror Attack 2025
The Inside Story of ₹97 Lakh Online Trading Scam: VIP Group, Fake Profits
